FastGrid

Bibliothek zur Visualisierung, Bearbeitung und Strukturierung von Daten in VCL und Lazarus

v. 2026.2.0
FastGrid

FastGrid

Tabellen sind ein zentrales Element in der visuellen Programmierung. Sie ermöglichen die visuelle Darstellung von Daten und werden häufig in Anwendungen zum Umgang mit Datenbanken, Tabellen und Listen verwendet. Mit Tabellen können benutzerfreundliche und funktionale Programme zur Datenverarbeitung erstellt werden.

Integrierte Filter-, Sortier- und Datenstrukturierungsfunktionen vereinfachen die Entwicklung erheblich. Sie verkürzen die Entwicklungszeit, indem sie unnötige Codierung vermeiden und es Ihnen ermöglichen, sich auf die Geschäftslogik zu konzentrieren.

Features und VorzĂĽge FastGrid

Hohe Leistung
Unsere Komponenten wurden zahlreichen Tests unterzogen, um einen zuverlässigen Betrieb mit großen Datenmengen zu gewährleisten. Ihre Daten werden in wenigen Augenblicken verarbeitet.
Datenquellen
Stellen Sie Verbindungen zu lokalen und Server-Datenquellen ohne komplexe Konfigurationen oder zusätzliche Tools her. Die TDataSource Standardkomponente unterstützt Verbindungen zu FireDAC, ADO, BDE, DBX, IBX, FIBPlus und Oracle.
Schnittstelle für Geschäftsanwendungen „so wie sie ist“
Erstellen Sie die perfekte WYSIWYG-Oberfläche (What You See Is What You Get) für Ihre Geschäftsanwendungen. Erzielen Sie visuelle Ergebnisse ohne Aufwand!
Integrierte Editoren
Mit unseren Editoren können Sie Ihre Daten in benutzerfreundliche und visuelle Informationen umwandeln. Treffen Sie Geschäftsentscheidungen mithilfe von UI-Elementen, die sich automatisch an Datentypen anpassen.
Datenexport
Durch die Integration mit FastReport VCL Reporting können Sie Daten einfach in verschiedene Formate exportieren und ausdrucken.
Quellcode
Die FastGrid-Bibliothek enthält Quellcode. Dies ist für Unternehmen, die den Code an ihre Bedürfnisse anpassen möchten, äußerst praktisch
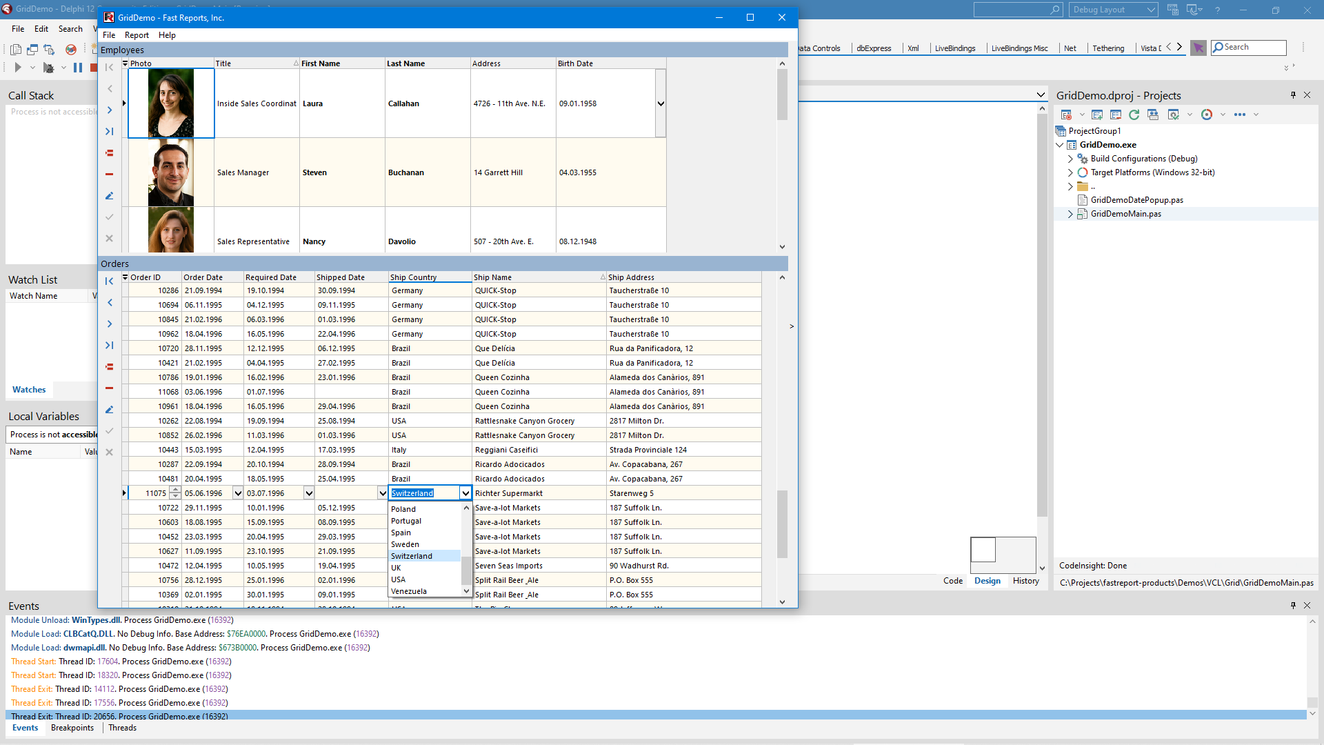
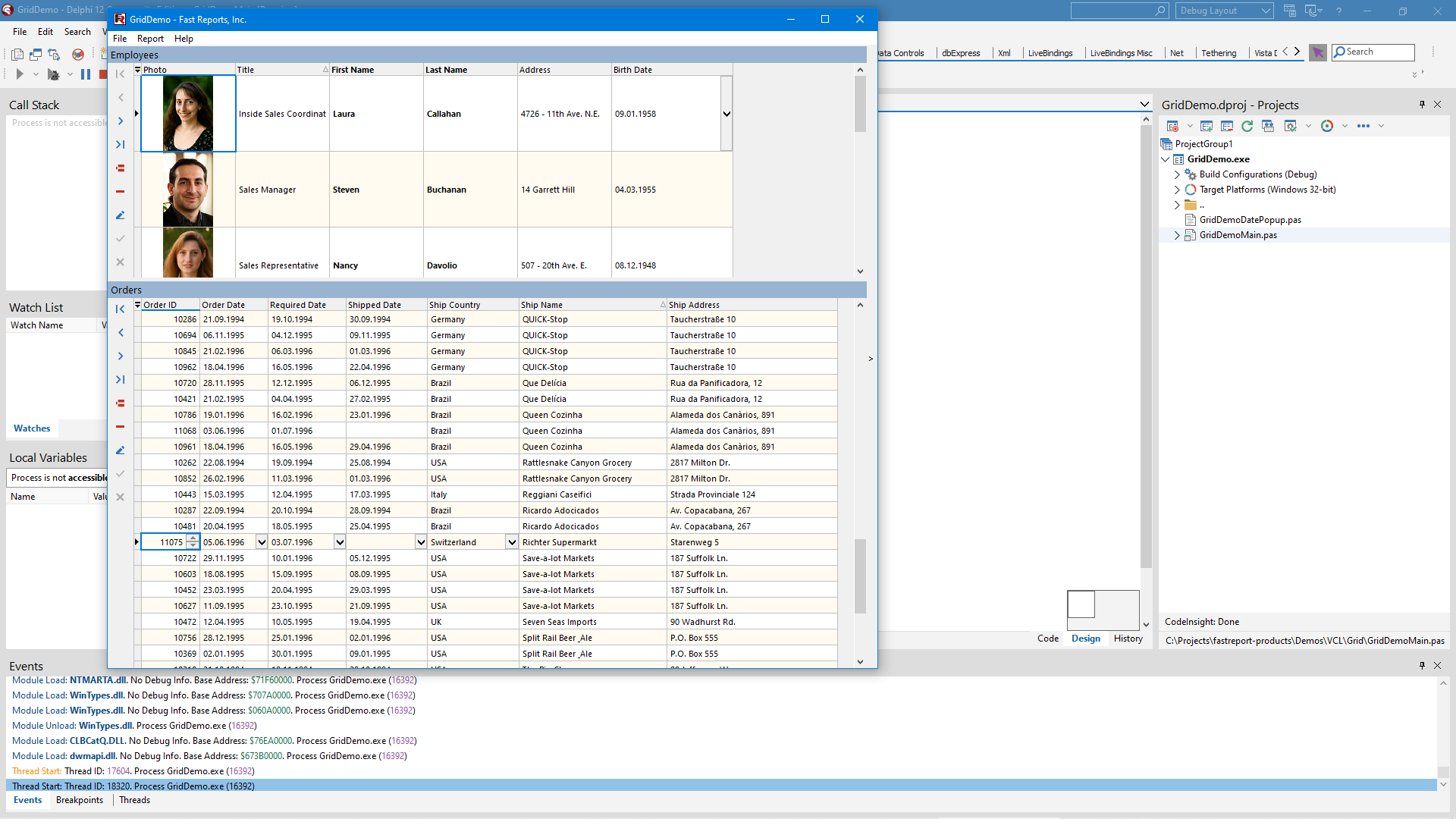
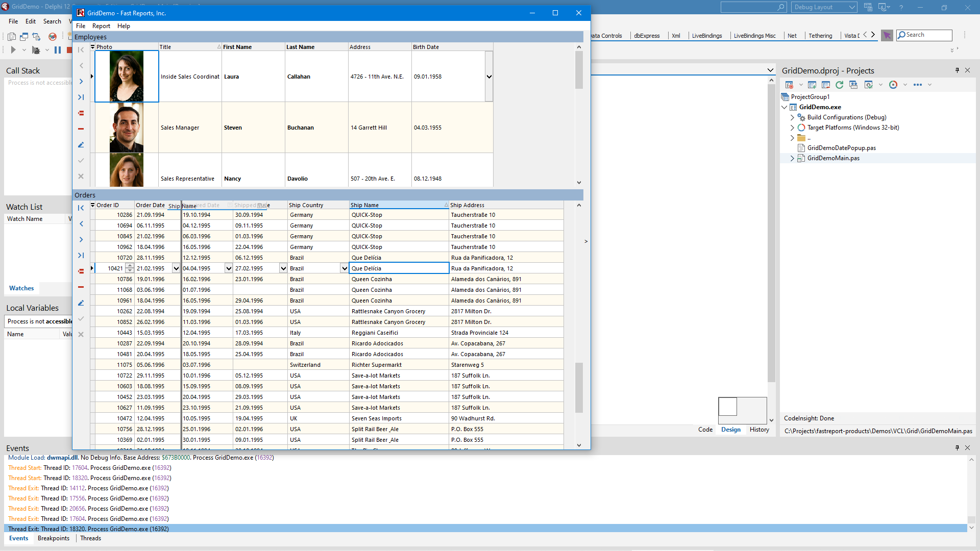
Table View

Tabellenansicht (Table View)

Eine Tabellenansicht ist eine der effektivsten Möglichkeiten, Daten zu strukturieren. Benutzer können Informationen schnell analysieren, fundierte Entscheidungen treffen und dank Sortierung und Filterung aussagekräftige Berichte erstellen.

Die aktuelle CTP-Version des Produkts bietet Funktionen wie VCL- und Lazarus-Unterstützung, Datenbankverbindung über die TDataSource Standardkomponente sowie Datenbearbeitung, -sortierung und -filterung. Im WYSIWYG-Modus können Sie die Reihenfolge und Breite der Spalten ändern sowie die Benutzeroberfläche zur Entwurfszeit einfach anpassen.

Built-in Editors

Integrierte Editoren

Integrierte Editoren ermöglichen die komfortable Visualisierung und Bearbeitung von Daten in Tabellenzellen. Die Editor-Bibliothek enthält eine Reihe von Komponenten zur Verarbeitung verschiedener Datentypen, darunter Text, Zahlen, Grafiken und so weiter. Editoren werden automatisch je nach den vorkonfigurierten Eigenschaften und Datentypen erstellt.

Die komfortable Bearbeitung von Zellenwerten durch Endbenutzer wird durch eine detaillierte Anpassung gewährleistet. Wählen Sie den für Ihre Anwendung optimalen Editortyp, Dropdown-Listen, Kontrollkästchen, Bilder, Schaltflächeneditoren und andere vertraute Oberflächenelemente.

Data Formation and Analytics

Datengenerierung und –analyse

Die intuitive Benutzeroberfläche und die hohe Leistung machen die Bibliothek zu einer hervorragenden Wahl für Benutzer aller Erfahrungsstufen. FastGrid lässt sich problemlos in verschiedene Datenquellen integrieren und beschleunigt die Entwicklung erheblich. Die Unterstützung der TDataSource Standardkomponente ermöglicht die Arbeit mit verschiedenen Datenzugriffstechnologien wie FireDAC, ADO, BDE, DBX, IBX, FIBPlus, Oracle und anderen.

Die Möglichkeit, nach einer unbegrenzten Anzahl von Spalten zu sortieren und Daten zu filtern, hilft Ihnen, eine tiefergehende Analyse von Daten durchzuführen und die benötigten Informationen auch in großen Datensätzen schnell zu finden.

Ultimate VCL

Die FastGrid-Bibliothek ist als CTP (Community Technical Preview) verfügbar und stellt einen Teil der Ultimate-Lösung dar, mit der Sie Ihre Geschäftsprojekte auf allen gängigen Plattformen wie VCL, Lazarus und FMX erstellen können. Zusätzlich wird ein FastScript zur schnellen Verarbeitung von Skripten beliebiger Komplexität sowie ein visueller SQL-Abfragengeneraor an FastQueryBuilder-Datenbanken mitgeliefert. Darüber hinaus haben Sie Zugriff auf Client-Server-Reporting-Tools für VCL und Lazarus.

WYSIWYG

WYSIWYG

FastGrid bietet integrierte Tools zum Anpassen der Datendarstellung in einer Tabelle. Dies ist besonders wichtig, wenn Sie mit groĂźen Datenmengen arbeiten, verwandte Daten gruppieren oder SchlĂĽsselkennzahlen in einer optimalen Reihenfolge fĂĽr die Analyse anordnen mĂĽssen.

Durch die Drag-and-drop-Funktion der Spalten und das Ändern ihrer Größe lässt sich die Benutzeroberfläche ganz einfach anpassen. Die Verwaltung der Spaltensichtbarkeit ermöglicht die vollständige Kontrolle über die angezeigten Informationen und erweitert die Anpassungsmöglichkeiten der Tabelle.

Export to Convenient Formats

Exportieren in passende Formate

Die Integration von FastGrid mit dem leistungsstarken VCL-Reporting-Tool von FastReport bietet umfangreiche Datenmanagement-Funktionen. Der Export in verschiedene Formate erleichtert die Berichterstellung und -verteilung. Dank der nahtlosen Integration der beiden Systeme bleiben alle FastGrid-Einstellungen beim Export erhalten, was die Datengenauigkeit und -integrität gewährleistet.

Durch den komfortablen Export erhalten Sie schnell Ergebnisse im gewünschten Format – egal ob gedruckt oder elektronisch. Diese Lösung ist ideal für Unternehmen, die ein flexibles Datenmanagement- und -verarbeitungssystem benötigen.

Lieferoptionen

Features
ab 1.299 €
ab 899 €
ab 499 €
ab 499 €
ab 499 €
ab 399 €
FastReport Engine
VCL-Komponenten
FMX Komponenten
Lazarus Komponenten
OLAP-Funktionen
OLAP-Aggregationsfunktionen
Datenverbindungen
Berichterstellungsfunktionen
Berichtsobjekte
Barcodes
Diagrammtypen
Druckfunktionen
Exportformate
Quellcode
Konverter von
DatenĂĽbertragungswege (Transports)

Neueste Artikel

Kostenlos testen

Haben Sie noch Fragen?

Kontaktieren Sie uns

© 1998-2026 Fast Reports Inc.